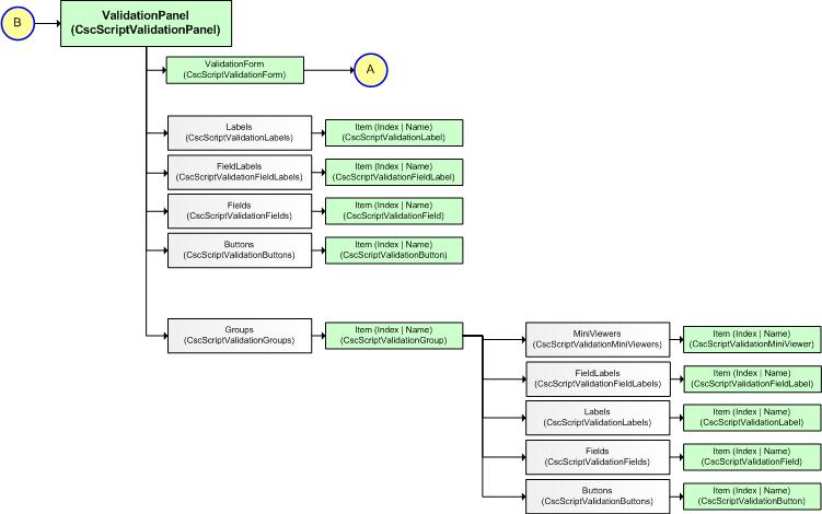
The ValidationPanel object model

The following option shows the ValidationPanel object model.


An image that shows the ValidationPanel (Folder Data) object model