Transformation Toolkit - Scripting Help
Welcome
Overview
The WinWrap Basic Engine
Script Editor user interface
Considerations for use with Kofax Transformation Toolkit
Get started
XDocument
XDocument object model
XDocField object model
XFolder and XDocInfo
XFolder and XDocInfo object models
XValue
Application
Batch
RootFolder
ValidationForm and ValidationPanel
The ValidationForm object model
The ValidationPanel object model
VerificationForm and VerificationPanel
The VerificationForm object model
The VerificationPanel object model
Project
Script logic
Project script
Class script
RootFolder script
Folder script
Server script events
Process batches
Parallelization
Document separation
Standard Document Separation
Trainable Document Separation (TDS)
Process documents
Process project fields
Classification
Classification online learning
Reclassify documents via script
Extraction
Extraction events in class hierarchy
Script Locator
OCR reread
Recognition word confidences
Field validation when documents are processed
Folder extraction and validation
Extraction events in folder hierarchy
Document Review script events
Document Review methods
Document Review batch edit events
Document Review custom menu events
Validation script events
Field validation
Validation form scroll behavior
Reclassify documents via validation script
Custom validation form script events
DocumentLoaded event
Folder loaded event
Field events
AfterComboboxItemSelected event
AfterFieldChanged event
AfterFieldConfirmed event
AfterViewerLassoDrawn event
BeforeComboBoxDropDown event
BeforeFieldGetFocus event
InitializeComboBox event
FieldGotFocus event
Table events
AfterTableCellComboBoxItemSelected event
AfterTableCellConfirmed event
AfterTableCellChanged event
AfterTableRowAdded event
BeforeTableCellComboBoxDropDown event
BeforeTableCellGetFocus event
BeforeTableRowDeleted event
InitializeTableComboBox event
TableActiveCellChanged event
TableCellGotFocus event
TableSelectionChanged event
Button events
ButtonClicked event
ButtonDialogClosed event
Tab events
TabIndexChanged event
Validation batch edit events
Validation form and Validation pane customization
Button properties
DocViewer properties
Field properties
FieldLabel properties
Group properties
Label properties
MaskedArea properties
MiniViewer properties
Tab properties
Table properties
Validation form properties
Validation pane properties
Thin Clients layout customization limitations
Verification module script events
Verification layout events
Verification form and Verification panel elements customization
DocViewer properties
Label properties
VerificationForm properties
VerificationPanel properties
Configure batch operations
Edit batches
Add a page
Copy a page
Copy a page to a new document
Delete a page
Move a page
Rotate a page
Add a document
Before a document problem is overridden
Before a document problem is restored
Change a class
Confirm a class
Copy a document
Create a document
Delete a document
Merge documents
Move a document
Split a document
Before a folder problem is overridden
Before a folder problem is restored
Create a folder
Delete a folder
Merge folders
Move a folder
Split a folder
Restructure batches
Page operations
Document operations
Folder operations
Folders
Summarize document field data
Change folder and document field data
Script application
Formatting
Validation methods
Access Kofax Capture data
Batch data
Folder data
Document data
Line Item Matching Locator
Match function
Finalize function
Decimal separator detection
Classification Locator information
Sticky notes comments
Advanced Despeckle image cleanup
AddBlobRule
AddBlobRule2
DetectBlobs
RemoveBlobs
DetectAndRemoveBlobs
BlobCount
GetBlob
CscBlobInfo
Project resources
Dynamically load DLLs in script
Create a registration-free COM DLL and manifest file
Place the DLL
Invoke the assembly
Script samples
Access DPI
Access preprocessed zone images of a Advanced Zone Locator
Classification by blackness for single classes
Classification by graphical lines
Database lookup in specific columns
Database lookup with an Associative Search Database
Fuzzy database filtering
Detect a signature on a document
Display translated error messages for script validation methods
Drill down combo boxes sample
Dynamically suppress orientation detection for full page OCR
Filter with an Associative Search Database
Fuzzy database search functions
Get the root XFolder object by given XDocument
Reclassify if classification result has a specific value
Improve bar code recognition
Skip Layout Classification for second page
Use a script variable to set field confidence
Use locator results for Standard Document Separation
Use project script execution mode
Use project script execution module type
Getting help with Kofax products
Get the product version
›
Get started
›
ValidationForm and ValidationPanel
›
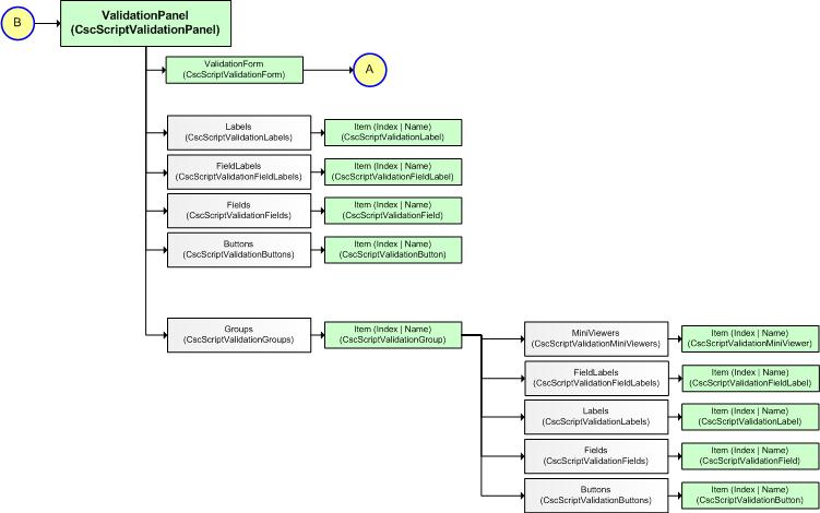
The ValidationPanel object model
The ValidationPanel object model
The following example shows the
ValidationPanel
object model.