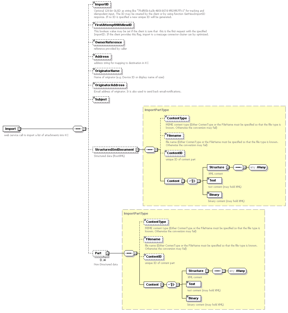
Import function

This function accepts a list of attachments that are processed like an email. The input schema is shown below.

input schema of the import function

If the input should be handled as an XML message, StructuredXmlDocument must be provided with the content of the root-XML. Both StructuredXmlDocument and all other parts can be provided as (base-64 encoded) binary, (escaped) text, or as XML presentation.

If the message is accepted by the storage, the following success response is returned.

response of the import function

The ImportID returns the internal GUID of the message which may be used for tracking the status with TrackImport function. The Extension values are reserved for future extensions.

If the message is not accepted, a standard SOAP fault object is returned.