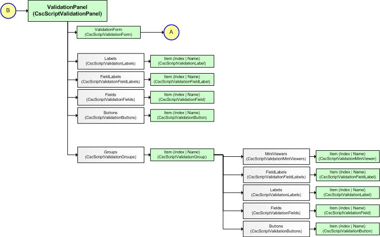
The ValidationPanel object model
The following option shows the ValidationPanel object model.

The search returns topics that contain every term you enter. If you type more than one term, an "and" is assumed. The results appear in order of relevance, based on how many search terms occur per topic.
The following option shows the ValidationPanel object model.
