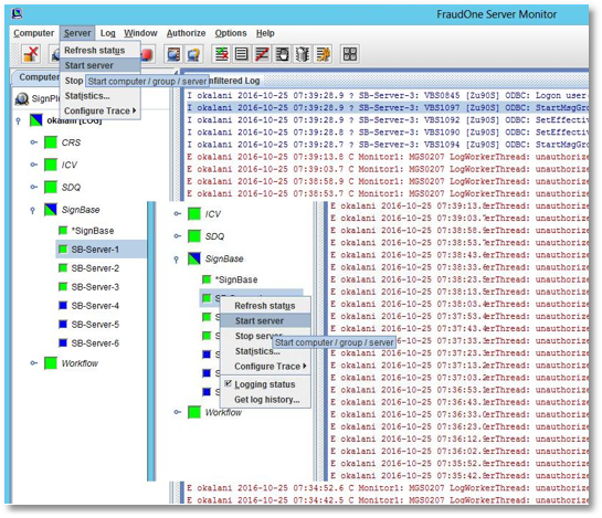
Starting and stopping servers

You can use the Server Monitor to start and stop servers for maintenance purposes.

To do this, select the server you want to start or stop, and use the appropriate menu entry

Server > Start server

or

Server > Stop server

This functionality is also available in the popup menu you get by right clicking on the tree view entry, or via the Start and Stop toolbar buttons.

You can start/stop more than one server at once if you select a group or computer. All servers under this branch will then be started or stopped.

You can control that your servers have actually been started by looking at the status (the server icon color will change to green after a while), or by enabling the log for that computer and watching the log entries.

If the servers don’t start or stop, verify that your command has been accepted by the server manager. If the computer name turns red, there is an authorization error. Verify your user id and password.