Second Incident Case

In this case, you will not proceed with the visit activities; instead, you will terminate the case.

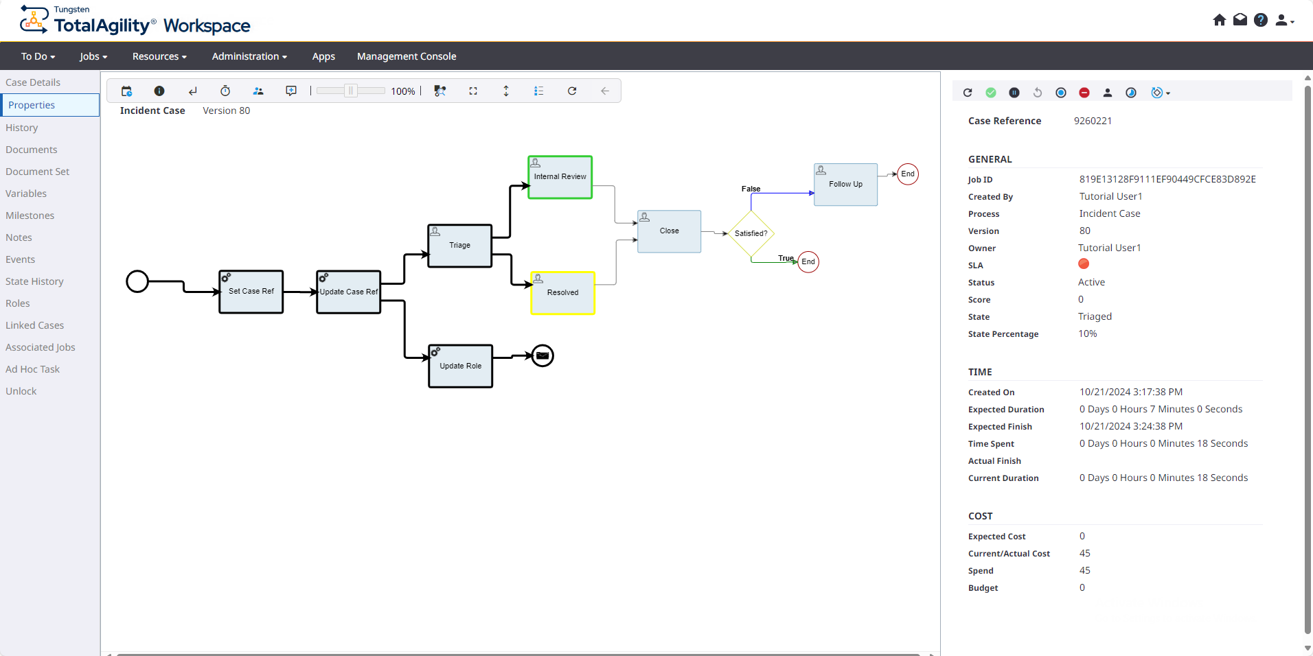
  1. On the Jobs page, select the second Incident Case.
  2. In the left navigation pane, click Properties.

    The Properties page appears.

    Active
  3. Click to terminate the Incident Case.
  4. In the left navigation pane, click Associated Jobs, select the available job, and click View Properties to view its properties.

    The associated job is also terminated.