Third Incident Case

For this case, you will take the Visit activities and complete them. You will also view the progress of the case on the map after triage.

  1. On the Work Queue page, open its Arrange a Visit activity.
  2. Set the Visit Date not greater than the activity's target date and click Complete.
  3. On the Jobs page, click the third Incident Case to view its properties.
    Active

    The Severe flooding process is created and assigned to A Team.

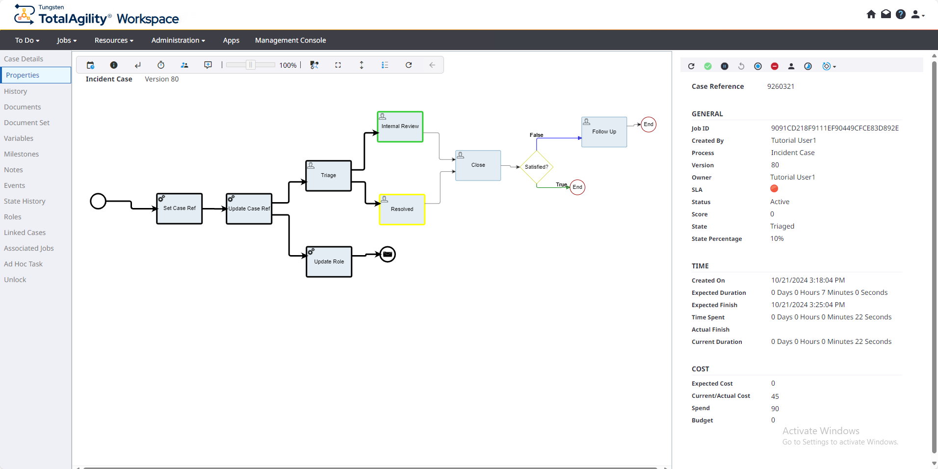
  4. To view the job, in the left navigation pane, click Properties.
    Active
    The Internal Review activity appears as pending (highlighted in green) and the Resolved activity is awaiting event (highlighted in yellow), which is waiting for the issues jobs to be completed before the case can continue.
  5. On the Work Queue page, complete the Emergency Visit activity and the subsequent activities associated with the Severe flooding process.

    See step 5 of First Incident Case for information on how to complete an activity.

    Make sure that visit dates are set correctly.

  6. On the Work Queue page, complete the Internal Review and Resolved activities.
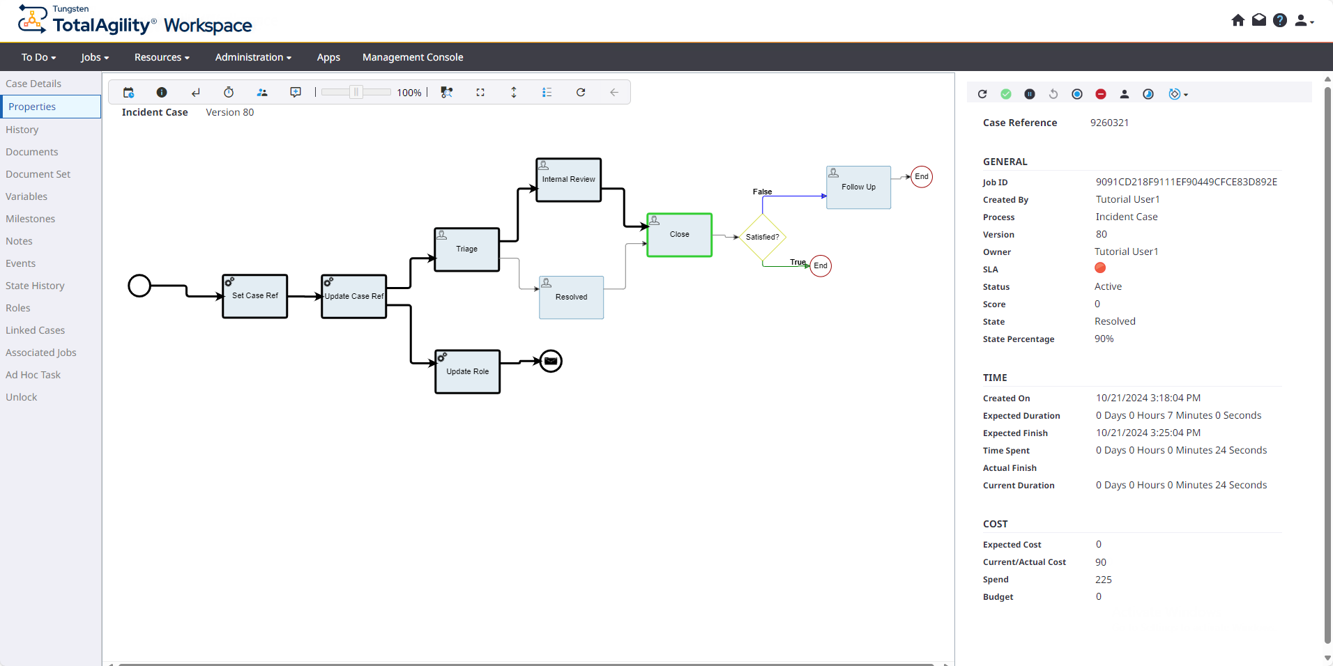
  7. On the Jobs page, click the third Incident Case, and then in the left navigation pane, click Properties.

    The pending activities are not available anymore in the case.

    Active